B2B marketingcampagne voorbeeld [Stappenplan]
Hoe kun je een succesvolle marketingcampagne opzetten en inrichten? Welke marketing componenten maken het succes en wat moet je zeker niet vergeten bij de inrichting van je B2B campagne? Om je te helpen hebben we een marketing campagne voorbeeld uitgewerkt, vanuit de inbound marketing denkwijze, waarin deze vraagstukken worden beantwoord.
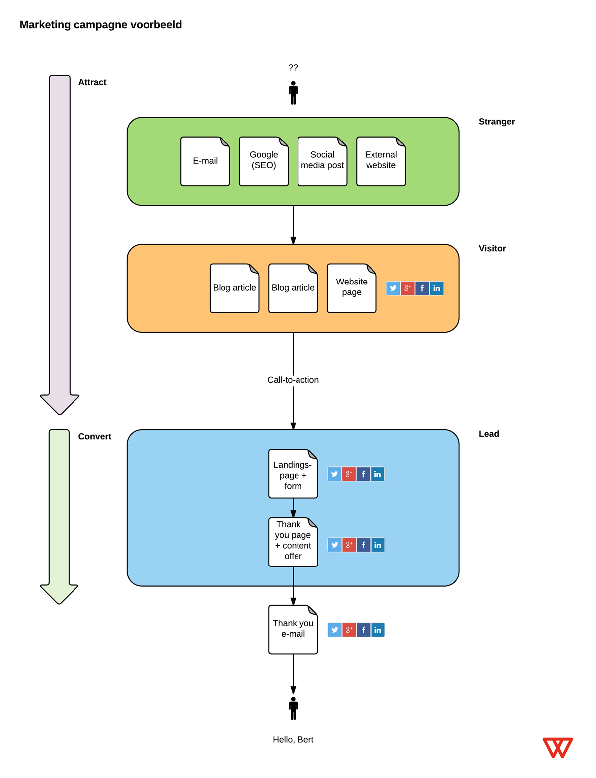
Voorbeeld B2B marketing campagne
Een marketing campagne bestaat uit:
- Een relevant content offer
 - Een conversiegerichte landingspagina
 - Een vriendelijke bedankpagina waar je wordt verleid om meer acties te ondernemen
 - Een aantrekkelijk blogartikel met een scherpe triggerende call-to-action
 - Een brede verspreiding van je boodschap op kanalen waar je potentiële leads zich bevinden
 - Een uitgebreid inzicht om je campagne en doelstellingen te analyseren
 
Om je op weg te helpen, hebben we deze succescomponenten van een B2B marketing campagne voor je uitgewerkt in een stappenplan. Maar voordat je enthousiast aan de slag gaat is het van belang dat je scherp hebt wie je ideale klant voor deze campagne is. Zodat je inzicht krijgt in het gedrag, de wensen, uitdagingen en pijnpunten van je klant en je de campagne volledig op je belangrijkste doelgroep kunt afstemmen.
Heb je jouw buyer persona scherp? Volg dan onderstaande stappen van boven naar beneden voor de juiste aanpak en reken op succes!

Stap 1: Relevant content offer
Creëer een relevant content offer dat in lijn ligt met de behoeften en vraagstukken vanuit je ideale klant. Oftewel: je buyer persona. Denk aan een whitepaper, blog artikelen per mail ontvangen, een e-book of gratis telefonisch consult. Bij voorkeur wordt je content offer digitaal beschikbaar, daardoor wordt de content deelbaar en dit bespaart je tevens een hoop geld aan print- en verzendkosten.
Stap 2: Landingspagina met formulier
Maak een landingspagina waarin je het content offer kunt aanvragen. Omschrijf wat je kan verwachten in het content offer en schrijf dit in lijn met de belofte die je in de call-to-action beschrijft. Vermijd afleiding op de pagina, bijvoorbeeld in de vorm van een menu: zorg dat de focus ligt op het invullen van het formulier.
De lead dient zijn gegevens achter te laten in een formulier om het content offer aan te vragen. Pas de hoeveelheid gegevens die je vraagt aan, aan de waarde van het offer dat je aanbiedt. Voor een nieuwsbrief vraag je naam en e-mailadres, voor een whitepaper vraag je aanvullend zijn functie, website en bedrijf. Voor een afspraak kun je nog meer gegevens, zoals bijvoorbeeld telefoonnummer vragen.
Stap 3: Bedankpagina en bevestigingsmail
Na invullen van het formulier toon je een bedankpagina waarin je het content offer aanbiedt. Met social media share buttons bied je de mogelijkheid om vrienden of collega's hetzelfde offer te laten downloaden. De link die je deelt is uiteraard de landingspagina en niet de bedankpagina.
Op de bedankpagina heb je de mogelijkheid om de lead te verleiden een volgend content offer te bekijken. Op deze manier kun je de interesse nog langer vasthouden.
Stuur aanvullend ook een bevestiging per e-mail naar de lead waar het content offer nogmaals wordt aangeboden en waarin je andere content offers promoot. Op deze manier kan de lead rustig alles nogmaals terughalen of doorsturen.
Stap 4: Blog(s) schrijven en CTA's
Schrijf 1 of meerdere blog artikelen, relevant aan het content offer, en schrijf deze rondom keywords die aansluiten bij de zoekopdracht van je buyer persona. Door een goede keyword selectie en het verwerken van meerdere keywords in je blog artikel, optimaliseer je de SEO en wordt je gevonden via zoekmachines. Er kan enkele weken overheen gaan, dus verwacht niet direct resultaat. Verwerk je keywords maximaal 5x in de pagina titel, je meta description, koppen en in de body text. Om zoekwoorden te vinden die ook daadwerkelijk traffic kunnen opleveren kun je gebruik maken van de keyword tool van Google Adwords.
Door het toevoegen van CTA's (call-to-actions) aan je blog artikel, in context met je artikel, verleid je de lezer naar de landingspagina te gaan om hier over te gaan tot actie. Schrijf je artikel spannend en geef niet alle informatie vrij, zodat de lezer ook voldoende interesse heeft om het content offer te downloaden.
Stap 5: Social media activatie en social sharing
Promoot je blogartikelen na publicatie via social media kanalen om een directe boost in bezoekers te krijgen. Pas de boodschap van je social media post aan het kanaal aan. Houdt de toon op LinkedIn formeler dan op bijvoorbeeld Facebook. De titel en foto die je deelt dient mensen nieuwsgierig te maken.
Bied altijd een mogelijkheid aan, in al je online uitingen, om de content te delen via social media kanalen. Dus op je blog artikel, landingspagina, e-mail en bedankpagina.
Stap 6: E-mail activatie
Wil je een groter publiek bereiken? Doe dan een e-mail activatie. Segmenteer je CRM contacten en bepaal welke doelgroep gerelateerd is aan het onderwerp van je blog of content offer. Verleid ook in je e-mail je bestaande contacten om over te gaan op actie. Bij e-mail die je te zorgen voor een pakkend onderwerp en een triggerende preview tekst zodat de mail wordt geopend. De intro dient catchy te zijn en call-to-actions moeten de kliks genereren.
Ben je niet zeker van je zaak bij het versturen van je mailing? Probeer dan 2 varianten uit op 2 beperkte lijsten van 50 - 100 personen. De beste variant (meest geopend, meest geklikt) verstuur je naar de rest van de lijst.
Stap 7: Meten en analyseren
Zorg altijd dat alle marketing componenten gemeten kunnen worden. De belangrijkste zijn: aantal bezoekers, via welk online kanaal ze komen (google, social media, externe website), via welke zoekopdrachten wordt je gevonden en het aantal behaalde leads. Deze informatie geeft je een totaaloverzicht van het succes van je campagne.
Heb je voldoende inspiratie voor je B2B marketing campagne? Veel succes!
Wil je inzicht krijgen in de doelen, verlangens en pijnpunten van potentiële kopers en gebruikers door een buyer persona op te stellen? En daarmee onderbouwde beslissingen te maken met betrekking tot je marketing campagne? En waardoor de juiste persoon, op het juiste moment het juiste aanbod krijgt? Download het whitepaper of creëer direct je eigen buyer persona!
Wil jij het maximale uit HubSpot halen? Abonneer je op onze nieuwsbrief, volg ons op LinkedIn of neem deel aan onze HubSpot User Days!
Ontdek HubSpot User DaysShare this
You May Also Like
These Related Stories
B2B buyer persona maken: een how-not-to
E-mailmarketing voor B2B belangrijkste marketingkanaal
